
Himmlisch theme for Construct 3
A downloadable theme
Download NowName your own price
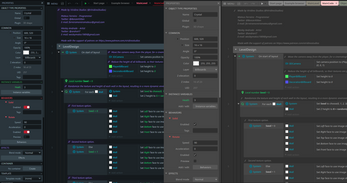
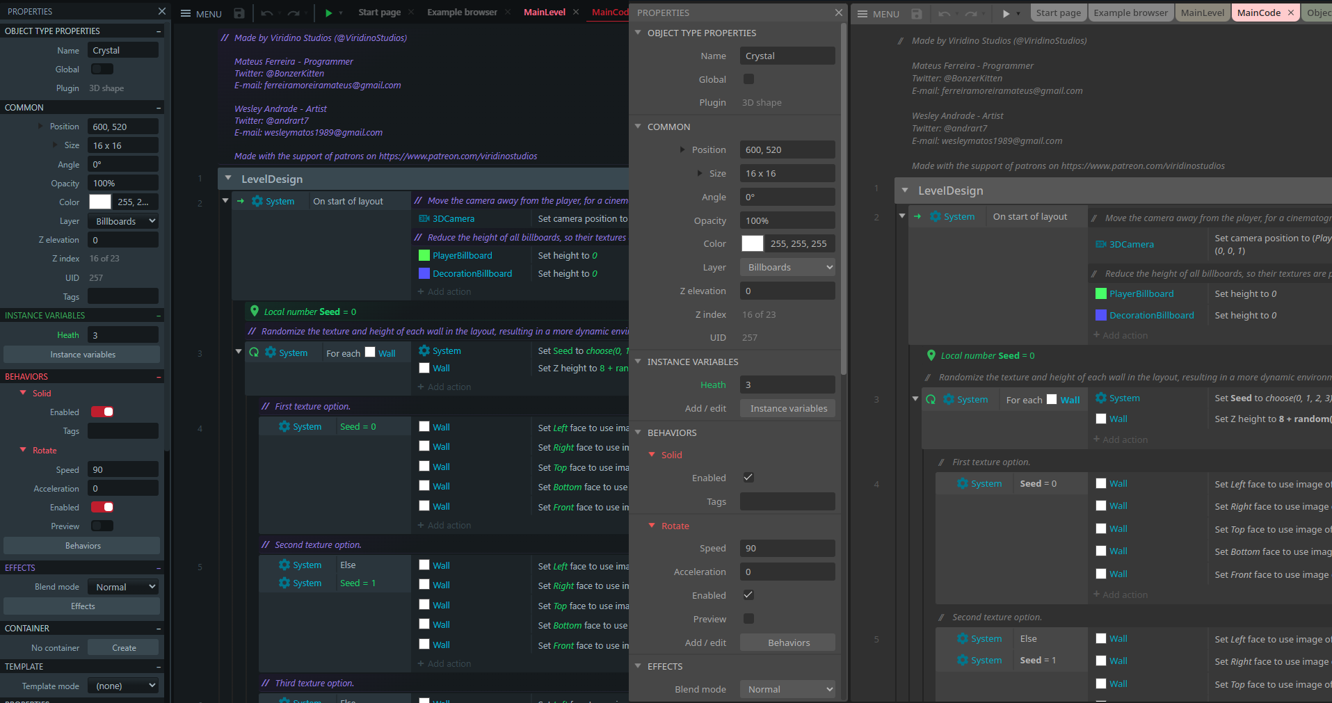
Construct 3 is now Himmlisch
An elegant & compact theme with blueish shades and red accents.
Features:
- Dark theme: everyone loves it!
- Slate shades: not boring gray.
- Discretely compact: slick without being too claustrophobic.
- Accented colors: Color coded for readability.
- Freshened & elegant : the same Construct you know but better.
Accent variations
Would you prefer another accent color apart from our cool red? Choose a variation!


How to install?
- Download MasterPose_ThemeHimmlisch-X.X.X.X.c3addon.
- Drag & drop it inside Construct 3.
- Click install on the confirmation dialog that shows up.
- Restart Construct.
- Go to > Settings > Theme, and the new "Himmlisch" theme should appear to select.
- Enjoy!
Check out my Construct Plugins
But what is "Himmlisch"?
A multidisciplinary agency ready to help you design, develop and make your idea a reality! Contact us via himmlisch.com.mx or Fiverr

Support, ideas and feedback
If you have questions, ideas or bug reports, you can get in touch directly in the Master Pose discord server.
| Updated | 4 days ago |
| Status | Released |
| Category | Tool |
| Rating | Rated 5.0 out of 5 stars (4 total ratings) |
| Author | Master Pose |
| Made with | Construct |
| Tags | Construct 2, construct-3, dark-mode, Game Design, Game engine, Godot, Painting, theme, Unity, Unreal Engine |
Download
Download NowName your own price
Click download now to get access to the following files:
MasterPose_ThemeHimmlisch-1.7.1.0.c3addon 30 kB
MasterPose_ThemeHimmlisch-bluePin-1.7.1.0.c3addon 30 kB
MasterPose_ThemeHimmlisch-bronze-1.7.1.0.c3addon 30 kB
MasterPose_ThemeHimmlisch-garden-1.7.1.0.c3addon 30 kB
MasterPose_ThemeHimmlisch-invicta-1.7.1.0.c3addon 30 kB
MasterPose_ThemeHimmlisch-pyrene-1.7.1.0.c3addon 30 kB
Development log
- Version 1.7.0: Accessibility Improvements15 days ago
- Version 1.6.0: Colorful EventSheet49 days ago
- Version 1.5.0: Monaco Code Editor Support!Mar 29, 2025
- Available on the Construct Store!Mar 01, 2025
- Version 1.4.0: Better menu!Dec 10, 2024
- Version 1.3.0Oct 14, 2024
- Version 1.2.0: Accent variations!Jul 12, 2024
- Version 1.1.0Jul 09, 2024








Comments
Log in with itch.io to leave a comment.
Very nice Theme, thanks ^^
Cool! Reminds me of "Obsidian_dark" color theme in Pyscripter.
Definitely the best theme for Construct 3. Especially if you like dark themes. Very clear, and makes for a very good gamedev environment.